基于RAG与MCP的创新开发:从零到一的实现之路
本文最后更新于 2025-04-17,文章超过7天没更新,应该是已完结了~
最近这段时间写了三个项目,第一个是类似ChatGPT应用的项目;第二个是写了一个简单RAG知识库项目;第三个是写了个MCP项目,服务端功能是自动发帖到CSDN,收获不少~给大家分享一下大概的思路以及实现效果:
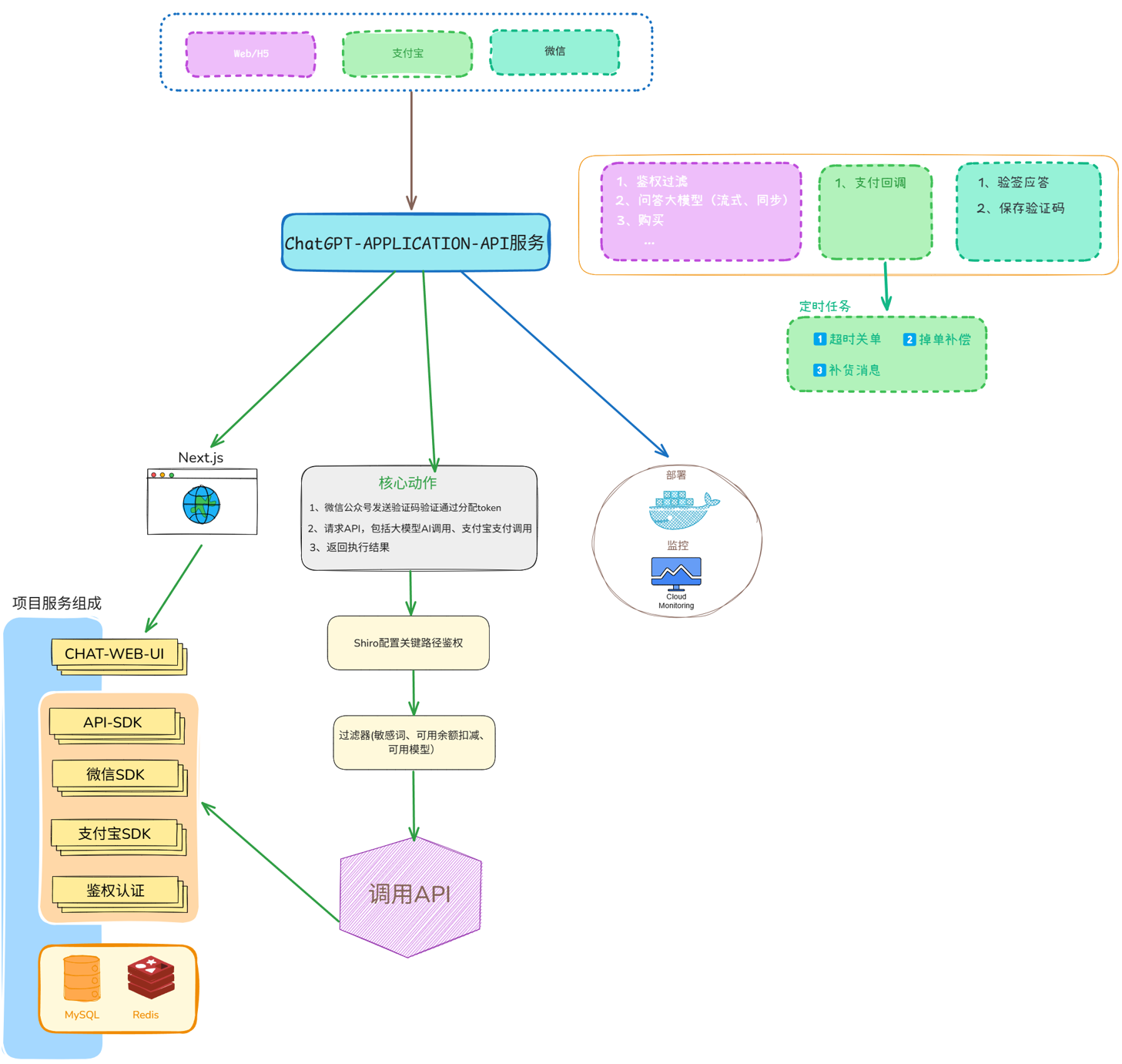
一、ChatGPT应用
这个项目前端采用了Next.js、Typescript 等技术栈;后端采用了SpringBoot、MyBatis、MySQL、Redis等技术栈。
功能有如下:
1、选择AI模型进行提问生成回答(核心业务):可以选择智谱glm4、智谱glm3-turbo、deepseek(包括深度思考功能)、智谱cogview-4
问答模型
文生图模型
2、购买功能:分模型以及额度进行购买,购买跳转对接的是支付宝沙箱支付sdk。
3、封装角色及对应提示语。
3、个人账户信息查看功能。
整体架构及模块的功能:

演示效果:
二、RAG知识库
这个项目前端用的是Trae生成的;后端采用了SpringBoot、Redis、Postgresql、Spring AI等技术栈。
功能有如下:
1、选择AI模型进行对话
2、通过文件、Git仓库上传知识库
3、选择知识库调用AI进行知识库问答
整体架构及模块的功能:

演示效果:
三、MCP应用
这个是一个实现自动生成文章并自动发帖的项目。
- 感谢你赐予我前进的力量
赞赏者名单
因为你们的支持让我意识到写文章的价值🙏
本文是原创文章,采用 CC BY-NC-ND 4.0 协议,完整转载请注明来自 MateHecho
评论
匿名评论
隐私政策
你无需删除空行,直接评论以获取最佳展示效果

